Изучение ООП в Java: Принципы и Концепции. Задания
1. Класс Phone.
- Создайте класс
Phone, который содержит переменныеnumber,modelиweight. - Создайте три экземпляра этого класса.
- Выведите на консоль значения их переменных.
- Добавить в класс
Phoneметоды:receiveCall, имеет один параметр – имя звонящего. Выводит на консоль сообщение “Звонит {name}”. МетодgetNumber– возвращает номер телефона. Вызвать эти методы для каждого из объектов. - Добавить конструктор в класс
Phone, который принимает на вход три параметра для инициализации переменных класса -number,modelиweight. - Добавить конструктор, который принимает на вход два параметра для инициализации переменных класса -
number,model. - Добавить конструктор без параметров.
- Вызвать из конструктора с тремя параметрами конструктор с двумя.
- Добавьте перегруженный метод
receiveCall, который принимает два параметра - имя звонящего и номер телефона звонящего. Вызвать этот метод. - Создать метод
sendMessageс аргументами переменной длины. Данный метод принимает на вход номера телефонов, которым будет отправлено сообщение. Метод выводит на консоль номера этих телефонов. - Изменить класс
Phoneв соответствии с концепцией JavaBean.
Смотрите решение задачи в видео 1, видео 2, видео 3, видео 4, видео 5.
Решение на Patreon.
2. Класс Person
Создать класс Person, который содержит:
- переменные
fullName,age; - методы
move()иtalk(), в которых просто вывести на консоль сообщение -"Такой-то Person говорит". - Добавьте два конструктора -
Person()иPerson(fullName, age). - Создайте два объекта этого класса. Один объект инициализируется конструктором
Person(), другой -Person(fullName, age). - Вызовите методы
move()иtalk().
Решение на Patreon.
3. Класс Матрица
Создать класс "Матрица". Класс должен иметь следующие переменные:
- двумерный массив вещественных чисел;
- количество строк и столбцов в матрице.
Класс должен иметь следующие методы:
- сложение с другой матрицей;
- умножение на число;
- вывод на печать;
- умножение матриц.
Решение на Patreon.
3. Читатели библиотеки
Определить класс Reader, хранящий такую информацию о пользователе библиотеки:
- ФИО,
- номер читательского билета,
- факультет,
- дата рождения,
- телефон.
- Методы
takeBook(),returnBook(). - Разработать программу, в которой создается массив объектов данного класса.
- Перегрузить методы
takeBook(),returnBook():
-takeBook, который будет принимать количество взятых книг. Выводит на консоль сообщение "Петров В. В. взял 3 книги".
-takeBook, который будет принимать переменное количество названий книг. Выводит на консоль сообщение "Петров В. В. взял книги: Приключения, Словарь, Энциклопедия".
-takeBook, который будет принимать переменное количество объектов класса Book (создать новый класс, содержащий имя и автора книги). Выводит на консоль сообщение "Петров В. В. взял книги: Приключения, Словарь, Энциклопедия". - Аналогичным образом перегрузить метод
returnBook(). Выводит на консоль сообщение "Петров В. В. вернул книги: Приключения, Словарь, Энциклопедия". Или "Петров В. В. вернул 3 книги".
Решение на Patreon.
4. Рекурсивный вывод чисел
Даны два целых числа A и В. Выведите все числа от A до B включительно, в порядке возрастания, если A < B, или в порядке убывания в противном случае. Использовать рекурсию.
Решение на Patreon.
5. Наследование Student, Aspirant
- Создайте пример наследования, реализуйте класс
Studentи классAspirant, аспирант отличается от студента наличием некой научной работы. - Класс
Studentсодержит переменные:String firstName,lastName,group. А также,double averageMark, содержащую среднюю оценку. - Создать метод
getScholarship()для классаStudent, который возвращает сумму стипендии. Если средняя оценка студента равна 5, то сумма 2000 грн, иначе 1900. Переопределить этот метод в классеAspirant. Если средняя оценка аспиранта равна 5, то сумма 2500 грн, иначе 2200. - Создать массив типа
Student, содержащий объекты классаStudentиAspirant. Вызвать методgetScholarship()для каждого элемента массива.
Смотрите решение задачи в видео 1, видео 2.
Решение на Patreon.
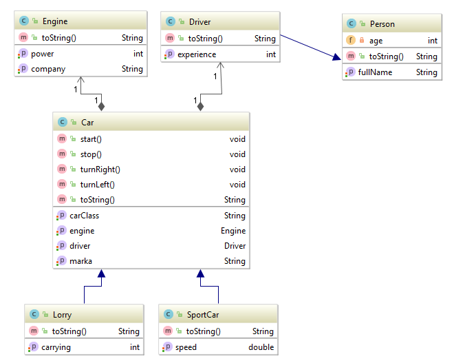
6. Автомобили
- Создать класс
Carв пакетеcom.company.vehicles,Engineв пакетеcom.company.detailsиDriverв пакетеcom.company.professions. - Класс
Driverсодержит поля - ФИО, стаж вождения. - Класс
Engineсодержит поля - мощность, производитель. - Класс
Carсодержит поля - марка автомобиля, класс автомобиля, вес, водитель типаDriver, мотор типаEngine. Методыstart(),stop(),turnRight(),turnLeft(), которые выводят на печать: "Поехали", "Останавливаемся", "Поворот направо" или "Поворот налево". А также методtoString(), который выводит полную информацию об автомобиле, ее водителе и моторе. - Создать производный от
Carкласс -Lorry(грузовик), характеризуемый также грузоподъемностью кузова. - Создать производный от
Carкласс -SportCar, характеризуемый также предельной скоростью. - Пусть класс
Driverрасширяет классPerson.

Решение на Patreon.
7. Животные
- Создать класс
Animalи расширяющие его абстрактные классыDog,Cat,Bear. - Класс
Animalсодержит переменнуюnameи абстрактные методыmakeNoise,eat,getDescription. МетодmakeNoise, например, может выводить на консоль звуки животных. Методeatвыводит на консоль список того, чем питается данное животное. МетодgetDescriptionвозвращает описание животного. Dog,Cat,Bearпереопределяют методыmakeNoise,eat,getDescription.- Создайте класс
Ветеринар, в котором определите методvoid treatAnimal(Animal animal). Пусть этот метод распечатываетnameи описание пришедшего на прием животного. - В методе
mainсоздайте массив типаAnimal, в который запишите животных всех имеющихся у вас типов. В цикле отправляйте их на прием к ветеринару. В отдельном цикле вызовите методыmakeNoise,eatдля каждого животного.
Решение на Patreon.
8. Уровни доступа
- Заполнить табличку:
Уровни доступа private default protected public 1. Один и тот же класс 2. Подкласс, находящийся в том же пакете, что и супер класс 3. Класс из того же самого пакета, не являющийся подклассом. 4. Подкласс, находящийся в другом пакете. 5. Класс из другого пакета, не являющийся подклассом данного. - Создать классы для заполнения таблицы.
Решение на Patreon.
9. Фигуры
- Создайте супер класс
Shapeи его наследниковCircle,Rectangle. - Класс
Shapeсодержит абстрактный методdraw()и переменную хранящую цвет. - Классы
Circle,Rectangleсодержат координаты точек. - Создать массив содержащий эти фигуры.
- В цикле нарисовать их (вызвать метод
draw).
Решение на Patreon.
10. Интернет магазин, часть 1
- Создать класс
Товар, имеющий переменныеимя,цена,рейтинг. - Создать класс
Категория, имеющий переменныеимяи массивтоваров. Создать несколько объектов классаКатегория. - Создать класс
Basket, содержащий массив купленных товаров. - Создать класс
User, содержащий логин, пароль и объект классаBasket. Создать несколько объектов классаUser. - Вывести на консоль каталог продуктов.
- Вывести на консоль покупки посетителей магазина.
Решение на Patreon.
При написании программ обращайте внимание на рекомендации по оформлению кода.
Please log in or register to have a possibility to add comment.